더피프티원의 T51–SPRING AI 프로젝트

생성형 AI의 등장은 크리에이티브 에이전시 업계에 ‘양날의 검’과 같았다. 누구나 인공지능(AI)을 통해 그럴듯한 결과물을 순식간에 만들어낼 수 있게 되었지만, 역설적으로 기업이 요구하는 ‘브랜드 고유의 톤앤매너’와 ‘일관된 품질’을 유지하는 것은 더욱 어려워졌다. 상용 AI가 쏟아내는 랜덤한 결과물 속에서 디자이너들은 프롬프트와의 끝없는 씨름을 반복해야 했기 때문이다.
디지털 크리에이티브 전문 그룹 더피프티원은 이 지점에서 과감한 승부수를 던졌다. 남들이 만든 도구를 잘 쓰는 것에 만족하지 않고, 15년간 축적해 온 자신들의 노하우를 담은 자체 AI 플랫폼 ‘T51-SPRING AI’를 구축한 것이다.
과연 이런 과감한 도전 뒤엔 어떤 고민과 노력이 있었을까? 이에 대한 궁금증을 풀기 위해 더피프티원을 직접 찾아 단순한 효율화를 넘어, AI 시대 디자인 에이전시의 새로운 생존 전략을 모색하고 있는 그들의 프로젝트 이야기를 들어보았다.
상용 AI 모델의 한계 속에서 가능성을 발견하다

더피프티원은 상용 AI 모델의 한계 속에서 자체 올인원 생성형 AI 플랫폼의 필요성과 가능성을 보았다(사진=디지털 인사이트)
3년 넘게 AI를 실무에 도입하며 활용하던 더피프티원 실무진들이 마주한 현실은 AI가 쏟아내는 ‘랜덤한 결과물’과의 싸움이었다. 같은 프롬프트를 입력해도 매번 다른 스타일의 결과가 생성되던 무작위성은 고객사들의 고유한 아이덴티티를 지켜 작업해야 하는 에이전시들 입장에선 치명적인 결함이자 걸림돌과도 같았다.
실제 더피프티원 AX 센터를 맡고 있는 박경희 이사는 인터뷰에서 “미드저니를 3년 전부터 꾸준히 써왔지만, 프롬프트를 입력하고 좋은 결과만을 기다리는 ‘뽑기’ 식의 과정은 한계가 명확했다”며 “특히 특정한 감성이나 톤앤매너와 같은 미묘한 결을 유지해야 하는 영역에선 기존 상용 AI 모델들만으로는 퀄리티를 통제하기 어려웠다”고 회상했다.

박경희 이사는 그동안 상용 AI 모델들의 경우 고객사 톤앤매너 및 스타일 유지에 있어서 한계가 명확하다고 말한다(사진=디지털 인사이트)
또한 고객사들의 보안 가이드라인이 강화되면서, 외부 클라우드 기반의 AI 도구를 프로젝트에 자유롭게 도입하기 어려운 환경적 제약마저 생겨나고 있는 추세다. 이런 경험과 변화는 단순히 ‘좋은 도구를 더 만드는 것’이 아니라, 브랜드 일관성·멀티포맷 확장·대량 생산·협업 구조까지 아우르는 통합 환경이 필요하다는 사고의 확장으로 이어졌다.
남들이 만들어 놓은 도구를 빌려 쓰는 수동적인 사용자로 남을 것인가. 아니면 의도 하에 통제 가능한 자체적인 솔루션을 직접 만들 것인가. 더피프티원은 과감하게 후자를 택했다. 프로젝트명 ‘SPRING’에 Sustainable(지속가능성), Perpetual(영속적인), Responsive(반응하는), Intelligent(지능적인), Natural(자연스러운), Generator(생성기)을 담은 더피프티원은, ‘지속적으로 창의적 결과물이 샘솟는 봄(Spring)’이라는 비전을 향해 나아갔다.
실제 정영빈 더피프티원 AX 센터장은 이번 ‘T51 SPRINNG AI’ 프로젝트는 단순히 업무 효율화와 속도 경쟁을 넘어, AI 시대에 콘텐츠 크리에이티브 에이전시로서 AI가 대체할 수 없는 고유한 브랜드 가치와 전문성, 독자성을 구현할 것인가라는 새로운 과제에 대한 선제적으로 대응이었다고 말한다.
“결국 ‘우리 것’이 있어야 한다고 생각했어요. 남의 도구를 빌려 쓰는 게 아니라, 우리 시스템 안에서 기획부터 제작 완료까지 전 과정을 소화할 수 있는 자체 생성형 AI 플랫폼을 구축하는 것, 그것이 에이전시로서 살아남는 길이라고 봤습니다.”
고객의 스타일을 완벽히 구현하는 ‘학습력’과 ‘일관성’

T51-SPRING AI의 주요 특징 중 하나는 결과물 퀄리티의 일관성을 확보할 수 있다는 것이다(자료=더피프티원)
이런 배경을 가지고 제작된 더피프티원의 ‘T51-SPRING AI’는 라이프 스타일 비주얼 브랜딩 이미지 제작에 최적화된 고품질 생성형 AI 프레임워크란 성격을 띄고 있다. 실제 T51-SPRING AI는 Kohya_ss 기반 파인튜닝으로, 톤앤매너를 지속적으로 학습시켜 결과물의 일관성 확보할 수 있는 것이 주요 핵심 특징 중 하나다.
실제로 기존 상용 AI가 브랜드 및 기업의 톤앤매너, 스타일을 이해하지 못한 채 무작위적인 이미지를 생성하는 것과 다르게 T51-SPRING AI는 더피프티원이 그동안 수많은 프로젝트를 거치면서 축적된 스타일 가이드, 우수 레퍼런스, 그리고 더피프티원만의 디자인 노하우를 선별 학습하고 정제해 고객사의 브랜드 가이드라인과 스타일을 정확히 반영한 결과물을 산출해낸다.
이런 장점은 결과물 반복 수정 작업으로 인한 리소스 손해를 줄이고, 브랜드 아이덴티티를 일관되게 유지할 수 있는 핵심 경쟁력으로 작용한다. 또한 조직 전체의 퍼포먼스를 일관되게 상향 평준화하는 장점도 존재한다. 기존엔 담당자의 변경으로 고객사 스타일에 맞춘 작업물 구현에 어려움을 겪고, AI 모델의 종류에 따라 결과물의 스타일이 달라지는 현상이 발생했지만, T51-SPRING AI를 통해 고객사 고유의 브랜드 정체성을 정확히 관통하는 시안을 만들어 낼 수 있는 것이다.
더 나아가 이는 에이전시 비즈니스의 핵심인 품질의 신뢰성을 담보한다는 점에서 큰 더욱 큰 의미를 가지게 된다. 실제 박경희 이사는 “신입 사원이나 AI가 익숙하 않은 실무자라도 회사가 축적·자산화한 데이터와 워크플로우를 사용함으로써, 고객사들의 톤앤매너에 맞는 고품질 결과물을 즉시 생성할 수 있도록 하는 것이 목표”라며 T51-SPRING AI가 단순한 이미지 생성기가 아닌 회사의 DNA를 계승하는 워크플로우 플랫폼이라고 설명했다.

실제 T51-SPRING AI는 고객사 및 학습물의 톤앤매너를 유지하면서 디테일하며 퀄리티 높은 결과물 생성이 가능하다(자료=더피프티원)
복잡함은 덜고 ‘실용성’과 ‘직관성’은 높이다

T51-SPRING AI의 UI·UX 디자인 면에서도 실무 사용자 친화적인 구조를 갖추고 있다(자료=더피프티원)
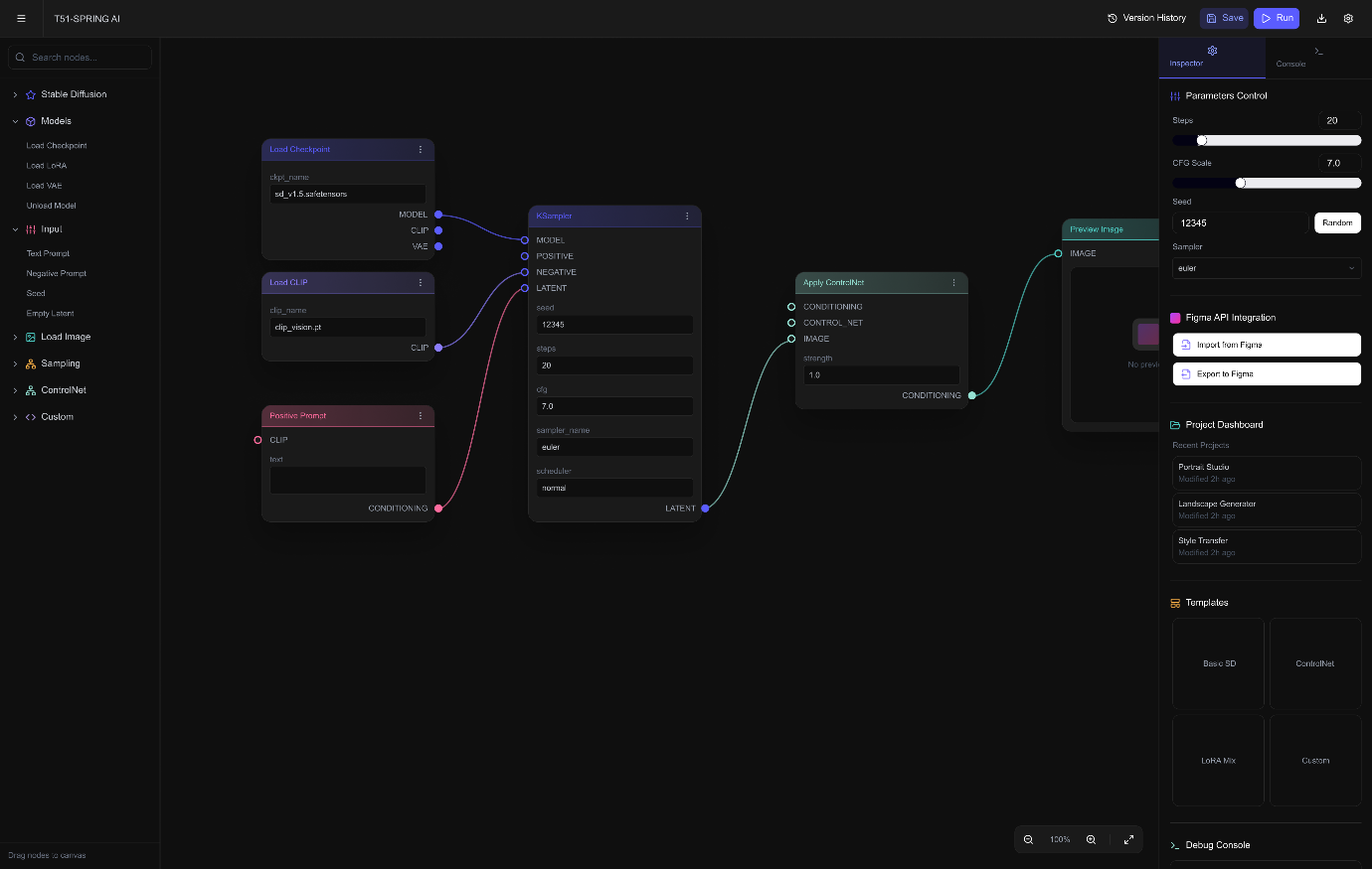
아울러 T51-SPRING AI의 UI 디자인 및 UX 전략 역시 철저하게 이런 핵심 목표와 역할에 걸맞게 설계됐다. 대표적인 예시 중 하나가 사용자의 숙련도에 따라 ‘노드 모드’와 ‘비노드 일반 모드’로 인터페이스 및 사용 방식을 이원화해 실무에 특화돼 있으면서도 사용자 친화적인 구조를 갖춘 점이다.
실제 T51-SPRING AI에선 AI 활용 능력이 뛰어난 숙련자들은 노드 모드에서 복잡하고 정교한 프롬프트 및 워크플로우를 설계해 에셋으로 저장하고, 일반 실무자들은 앞서 숙련자들이 미리 세팅해 둔 에셋을 선택해 불러와 사용할 수 있다. 이를 통해 일반 사용자도 필요한 몇 번의 클릭과 최소한의 키워드 입력만으로도 원하는 퀄리티의 결과물을 즉시 얻을 수 있다.
이외에도 T51-SPRING AI는 언제 어디서든 실무자가 주변 환경 및 접속 장치에 구애받지 않고 작업에 접근할 수 있도록 반응형 웹으로 플랫폼을 구현해 모바일에서도 PC와 동일한 작업이 가능한 실무 접근성을 확보했다. 박경희 이사와 정영빈 센터장은 이런 설계 고도화가 이뤄진 배경과 목표에 대해 다음과 같이 설명했다.
“사실 요즘 AI 도구를 실무에서 많이 사용하는 분들이 있지만 그분들은 고효율을 추구하는 테크니컬한 디자이너라고 생각합니다. 하지만 저희는 일부 과도하고 반복적인 프롬프트 엔지니어링에 소모되는 리소스가 과다하다는 판단을 했죠.
그렇기에 이런 백엔드 단에서 이뤄지는 복잡한 과정을 추상화해서 직관적인 UI 조작만으로도 표준화된 고품질 결과를 얻도록 하는 것을 목표로 했습니다.”

실제 T51-SPRING AI는 모바일 기기 환경에서도 접속해 쉽게 작업물 생성을 진행할 수 있다(자료=더피프티원)
압도적인 ‘퍼포먼스’와 문제를 원천 방지하는 ‘안전성’

실제 정영빈 센터장은 인터뷰 현장에서 즉석으로 T51-SPRING AI의 빠른 작업물 생성 속도를 시연했다(사진=디지털 인사이트)
물론 쉬운 사용성과 스타일 구축만이 T51-SPRING AI가 가진 모든 장점은 아니다. 더피프티원은 이번 플랫폼 개발 과정에 실무 사용에 가장 큰 영향을 주는 요소인 ‘안전성’과 ‘속도’에도 심혈을 기울였다.
실제 T51-SPRING AI는 대량의 생성 요청이 발생해도 비동기 큐(Queue)를 통해 작업을 순차적으로 정렬해 서버 다운을 원천 방지하며, 자체 개발한 리소스 매니저로 GPU 상태를 실시간으로 감지해 유휴 리소스를 배분한다. 이외에도 컨테이너 기반 독립 구동과 로드 밸런싱으로, 특정 오류가 전체 시스템에 번지지 않도록 차단하는 오류 대응력도 갖추고 있다.
그 결과 T51-SPRING AI는 초고해상도 이미지도 평균 10초 이내에 생성해 내는 뛰어난 퍼포먼스 및 속도를 내보이면서도, 외부 트래픽 이슈, 보안 이슈 등에서 자유로우면서 작업 속도 저하 및 오류 확대를 원천 차단하는 안전성을 갖추게 됐다.
심지어 이런 장점은 최전선에서 뛰고 있는 실무자들 사이에서도 호평을 받고 있는 중이다. 실제 박경희 이사는 “베타 테스트에 참여한 실무자들은 ‘가장 좋은 점은 속도와 무제한 생성이다’라고 입을 모으고 있다. 기존 상용 AI 모델을 유료 구독했던 테스터들도 크레딧이나 개수 제한 없이 프롬프트를 마음껏 시험해 빠르게 시안을 생성하고 실험할 수 있는 점을 호평하고 있다”며 테스트 현장의 분위기를 전했다.
‘모듈형 확장’으로 ‘AI 풀스택 워크플로우’를 향해

더피프티원은 T51-SPRING AI을 단순 AI 이미지 생성 플랫폼을 넘어 고도화할 예정이다(자료=더피프티원)
하지만 더피프티원은 지금의 T51-SPRING AI 모습에 안주하지 않고 계속 발전 및 고도화를 진행할 예정이다. 여기에서 핵심 동력으로 작용하는 것은 T51-SPRING AI의 모듈형 확장 아키텍처 기능이다. 해당 기능을 통해 T51-SPRING AI 플랫폼은 마치 레고 블록처럼 언제든 새로운 AI 모델과 기능을 플러그인 형태로 끼워 넣을 수 있다.
실제 정영빈 센터장은 “AI 기술은 매일 같이 변화한다”며 “현재 버전에 안주하지 않고 이미지 투 이미지 편집 기능을 고도화하고, 다양한 파일 포맷 지원을 확장할 계획”이라고 말하면서 더피프티원의 궁극적인 목표는 디자인 시스템 기반의 컴포넌트 자동 생성, 프론트엔드 코드 자동 변환, 그리고 배포 전 검수 단계까지 이어지는 크리에이티브-개발 통합 자동화 체계가 갖춰진 ‘AI 풀스택 워크플로우’를 구축이라 밝혔다.
아울러 이를 통해 디자인-개발 연결 과정을 수일에서 1주 단위로 대폭 단축시키고, AI 시대 크리에이티브 시장에서 독자적인 경쟁력을 확보해 고객에게 실질적으로 개선된 생산성·품질·속도를 제공할 계획을 실현 중이라는 것이 그의 설명이다.

박경희 이사와 정영빈 센터장은 AI에게 휘둘리지 않고, AI를 이해하고 부릴 수 있는 슈퍼 유저가 되는 주체성을 갖추는 것이 중요하다고 말한다(사진=디지털 인사이트)
한편 이렇게 AI 시대 과감하게 새로운 길을 찾아 나선 더피프티원은 인터뷰 막바지 AI 시대 디자인 실무자들을 위한 조언도 아끼지 않았다. 특히 더피프티원은 생성형 AI 플랫폼을 직접 제작해온 경험을 살려 실무자들에게 ‘AI에게 휘둘리거나 잠식되지 말고, AI를 이해하고 부릴 수 있는 슈퍼 유저가 라’는 현실적인 조언을 한다.
실제 박경희 이사와 정영빈 센터장은 인터뷰 막바지에 후배 실무자들에게 “이번 프로젝트를 통해 결국 단순 프롬프트 입력을 넘어, AI의 원리 및 개발적인 로컬 로직을 이해하면 슈퍼 유저가 될 수 있음을 깨닳았다”며 “단순하고 반복적인 업무는 AI에게 위임하되, 그로 인해 확보한 시간을 더 창의적인 전략을 고민하고 AI 시대에 뒤처지지 않게끔 지식과 실력을 다듬는 주체가 되어야 한다”고 강조했다.
출처 :
( https://ditoday.com/news/ )
원문기사링크 : https://ditoday.com/%eb%b9%8c%eb%a0%a4-%ec%93%b0%eb%8d%98-ai%ec%97%90%ec%84%9c-%ec%9e%90%ec%b2%b4-%ec%98%ac%ec%9d%b8%ec%9b%90-%ed%94%8c%eb%9e%ab%ed%8f%bc%ec%9c%bc%eb%a1%9c-%eb%8d%94%ed%94%bc%ed%94%84%ed%8b%b0/